SIGNIUS SEAL
SIGNIUS SEAL CLIENT
Einführung
Ziel dieses Leitfadens ist es, ein umfassendes Verständnis der Funktionalität und der Verwaltungsprozesse von SIGNIUS Seal zu vermitteln, um eine effektive und sichere Nutzung des Produkts im Arbeitsalltag zu ermöglichen. Durch die detaillierte Beschreibung der Benutzeroberfläche, der Konfiguration und bewährter Vorgehensweisen dient dieser Leitfaden als zentrale Ressource für alle, die das Potenzial von SIGNIUS Seal in ihrer Organisation voll ausschöpfen möchten.
Umfang
Dieser Leitfaden beschreibt im Detail die Installation, Konfiguration und umfassende Systemverwaltung. Besonderes Augenmerk wurde auf die Anpassung der Einstellungen an die individuellen Bedürfnisse der Nutzer gelegt, was eine Optimierung der Prozesse mit SIGNIUS Seal ermöglicht. Darüber hinaus enthält die Dokumentation praxisnahe Beispiele für Prozesskonfigurationen, die speziell für verschiedene Anwendungsszenarien elektronischer Siegel entwickelt wurden.
Architektur
Gehostete Umgebung – Remote-/SaaS-Dokumentenverarbeitung

Beschreibung
Das im Diagramm dargestellte System besteht aus zwei Bereichen: dem Kunden-Bereich und dem SIGNIUS-Bereich. Das Diagramm veranschaulicht den Prozess, bei dem ein Kunde eine Geschäftsanwendung nutzt, um mithilfe der von SIGNIUS bereitgestellten Dienste ein digitales Siegel zu erzeugen.
Kunden-Bereich
Komponenten:
Führende-/Geschäftsanwendung – Eine vom Kunden genutzte Geschäftsanwendung zur Einleitung des Siegelprozesses.
SIGNIUS Seal Client – Ein Client des SIGNIUS-Systems, der für die Kommunikation mit dem SIGNIUS-Server und die Verarbeitung der für das Siegeln erforderlichen Daten zuständig ist.
Netzwerkordner – Ein Netzwerkordner, in dem die zu siegelnden Dokumente gespeichert werden.
Ablauf:
Die Geschäftsanwendung des Kunden übermittelt Daten an den SIGNIUS Seal Client. Dieser erzeugt einen Dokumenten-Hash (DocHash), der über eine mit HTTPS gesicherte REST-API an den SIGNIUS-Server gesendet wird.
SIGNIUS-Bereich
Komponenten:
GlobalSign API-Server – Der API-Server von GlobalSign, der den Dokumenten-Hash empfängt und den Siegelprozess einleitet.
Remote QTSP (Qualified Trust Service Provider) – Ein externer Vertrauensdiensteanbieter, der qualifizierte Zeitstempel und Validierung bereitstellt.
QSCD (Qualified Seal/Signature Creation Device) – Ein zertifiziertes Gerät zur Erstellung von qualifizierten Siegeln/Signaturen, das die Sicherheit des Prozesses gewährleistet.
Prozess:
Der Server empfängt den Dokumenten-Hash über die REST-API und leitet ihn an den Remote-QTSP weiter. Der QTSP erzeugt einen qualifizierten Zeitstempel, der zur Validierung des Siegels verwendet wird. Das QSCD stellt das qualifizierte Siegel bereit und schließt damit den Prozess ab.
Hybride Umgebung – Client-Bereitstellung vor Ort, Hash-Verarbeitung durch SIGNIUS oder den QTSP

Vor-Ort-Umgebung– SIGNIUS Seal Client, Server und QSCD werden innerhalb Ihrer Organisation bereitgestellt

Sicherheit und Kommunikation
Die Kommunikation zwischen dem SIGNIUS Client und dem SIGNIUS-Server sowie zwischen dem SIGNIUS-Server und dem QSCD/Remote-QTSP ist durch HTTPS gesichert, was die Vertraulichkeit und Integrität der übertragenen Daten gewährleistet. Die Verwendung des HTTPS-Protokolls und vertrauenswürdiger Komponenten wie QTSP und QSCD garantiert ein hohes Maß an Sicherheit im Prozess der Dokumentenverifizierung und -siegelung.
Das System ist eine umfassende Lösung zur Erstellung und Verifizierung digitaler Siegel und integriert die Geschäftsanwendungen des Kunden mit fortschrittlichen kryptografischen Diensten von SIGNIUS und externen Partnern.
Systemanforderungen
Betriebssystem
Windows Server 2012 oder neuer
CentOS 7 oder neuer
Debian 9 oder neuer
Fedora 32 oder neuer
Red Hat Enterprise Linux 7
SUSE Enterprise Linux (SLES) 12 SP2 oder neuer
Datenbank
MS-SQL
Oracle
PostgreSQL
DB2
SQLite
Host
16 GB RAM
3 GHz 4-Kern-CPU
20 GB Festplattenspeicher
Leistung
Obwohl der SIGNIUS SEAL Server eine sehr hohe Leistung bietet, können die Gesamtergebnisse von weiteren Faktoren abhängen:
Netzwerk-Latenz
Dateigröße
QSCD-Leistung
RSA-/ECC-Schlüssellänge
Software
.NET Runtime Version 8.0.0 oder eine andere Version der 8.x-Reihe
ASP.NET Core 8.0.0 – Shared Framework oder andere 8.x-Version
Microsoft Windows Desktop Runtime – 8.0.0 oder andere 8.x-Version
SIGNIUS Seal Client installation
Vorbereitung der Umgebung
Stellen Sie sicher, dass die erforderlichen .NET-Versionen auf Ihrem Computer installiert sind:
.NET Runtime Version 8.0.0 oder eine andere Version der 8.x-Reihe
ASP.NET Core 8.0.0 – Shared Framework oder eine andere Version der 8.x-Reihe
Microsoft Windows Desktop Runtime – 8.0.0 oder eine andere Version der 8.x-Reihe
Installation des SIGNIUS Seal Clients
Laden Sie das Installationsprogramm für den SIGNIUS Seal Client von der offiziellen Website oder über den vom Hersteller bereitgestellten Link herunter.
Führen Sie das heruntergeladene Installationsprogramm aus und folgen Sie den angezeigten Schritten. Stellen Sie sicher, dass alle erforderlichen Komponenten gemäß den Anweisungen installiert und konfiguriert werden.
Lizenzaktivierung
Öffnen Sie nach Abschluss der Installation die Anwendung „SIGNIUS Seal Configuration“.
Wechseln Sie dann zum Reiter „Lizenz“.
Im Reiter „Lizenz“ finden Sie die Hardware-ID. Kopieren Sie diese über die entsprechende Option per Linksklick.
Lizenzgenerierung
Gehen Sie im SIGNIUS Seal Configuration Tool erneut zum Reiter „Lizenz“ und senden Sie die kopierte Hardware-ID an den Softwareanbieter (oder an den Lieferanten), um eine Lizenz zu generieren.
Sobald Sie Ihre Lizenz erhalten haben, folgen Sie den Anweisungen des Lizenzgebers, um den SIGNIUS Seal Client zu aktivieren.
Lizenzinstallation
Nach Erhalt der Lizenzdatei kehren Sie zur Anwendung „SIGNIUS Seal Configuration“ zurück.
Im Reiter „Lizenz“ fügen Sie die erhaltene Lizenz ein und speichern die Änderungen.

Konfiguration der Datei appsettings.json
Nach erfolgreicher Installation der SIGNIUS Seal Client-Anwendung ist ein wichtiger Schritt die korrekte Festlegung der Betriebsparameter in der Konfigurationsdatei appsettings.json. Diese Datei enthält alle notwendigen Informationen zu Verbindungen, Kommunikationsprotokollen sowie Details zu Zertifikaten und API-Schlüsseln. Nachfolgend findest du eine detaillierte Beschreibung der Konfiguration dieser Datei sowie Hinweise, die einen reibungslosen Übergang von der Installation zur Nutzung der Anwendung ermöglichen.
Die Datei appsettings.json enthält zentrale Konfigurationen für die SIGNIUS Seal Client-Anwendung, einschließlich Einstellungen für Ports und Protokolle zur Kommunikation mit externen Diensten.
Struktur von appsettings.json
Die Konfigurationsdatei besteht aus verschiedenen Abschnitten, die sowohl lokale als auch entfernte Prozesse sowie Logging- und Debugging-Details beschreiben:
localRest: Aktiviert die REST-API-Unterstützung auf dem lokalen Server
localHost: Die Adresse des lokalen Hosts, in der Regel 127.0.0.1
localPort: Der Port, auf dem der lokale REST-API-Server lauscht, Standard ist 8089. Dieser Port wird für Anfragen von externen Tools und Anwendungsservern verwendet
localUseHttps: Gibt an, ob die Verbindung zum lokalen Server über HTTPS erfolgen soll
localCertificate und localCertificatePassword: Pfad und Passwort für das Zertifikat (P12/PFX), das für die HTTPS-Verbindung verwendet wird
Logging- und Debug-Einstellungen
FullDebug: Aktiviert vollständiges Logging zu Debugging-Zwecken
Serilog: Serilog-Logging-Konfiguration, einschließlich Logging-Level und Zielorte für die Protokolle
Hinweise
Die Einstellung localPort sollte mit deiner Firewall-Konfiguration und Portweiterleitung übereinstimmen, um eine ordnungsgemäße Kommunikation zu ermöglichen
Änderungen an der Datei appsettings.json erfordern einen Neustart der Anwendung, damit die neue Konfiguration wirksam wird
Bei Installationsproblemen wende dich bitte an den technischen Support
Folge sorgfältig den Anweisungen des Anbieters zur Aktivierung und Konfiguration deiner Lizenz
Konfiguration der Verbindung zum SIGNIUS Seal Client
Diese Dokumentation beschreibt den Prozess zur Konfiguration der Verbindung zum digitalen Signaturdienst des SIGNIUS Seal Clients. Abhängig von der Softwareversion kann der Benutzer zwischen verschiedenen Dienstanbietern wählen. Nachfolgend findest du die detaillierten Konfigurationsschritte für den Anbieter GlobalSign.
Wechsel zum Reiter „Connection settings“
Nach dem Einfügen der Lizenz wechselt der Benutzer zum Reiter „Connection settings“, um die notwendigen Informationen für die Verbindung zum gewählten Anbieter digitaler Signaturen einzugeben.
Auswahl eines Dienstanbieters
Im Dropdown-Menü „Provider Type“ wählt der Benutzer den gewünschten Anbieter aus
Eingabe der Anbieter-URL
Im Feld „Provider URL“ gibt der Benutzer die URL-Adresse ein, die für die Kommunikation und das Senden von Anfragen an den Anbieter verwendet wird.
Eingabe von API-Schlüssel und API-Secret
In den folgenden Feldern gibt der Benutzer den API-Schlüssel (API-Key) und das API-Secret ein, die für die Authentifizierung und Kommunikation mit dem Dienst erforderlich sind.
Laden des Client-Zertifikats
Der Benutzer muss außerdem den Pfad zur Client-Zertifikatdatei mit der Endung .pfx im Feld „Client certificate filename“ angeben und das Zertifikatspasswort im Feld „Client certificate password“ eingeben, falls erforderlich.
Aufbau der Verbindung
Nach Eingabe aller erforderlichen Informationen schließt der Benutzer den Vorgang durch Klicken auf die Schaltfläche „Connect“ ab.
Beispielkonfiguration:

Nach Abschluss der oben genannten Schritte ist der Benutzer für die Verbindung mit dem gewählten Anbieter digitaler Signaturen konfiguriert. Dies ist notwendig, um die Signaturfunktionen des SIGNIUS Seal Clients innerhalb der Anwendung nutzen zu können.
Konfiguration des REST-basierten XAdES-Prozesses
Diese Dokumentation beschreibt die Konfiguration des digitalen Signaturprozesses mithilfe der SIGNIUS Seal Client-Anwendung. Nachfolgend findest du ein Beispiel für die Prozesskonfiguration einer REST-basierten XAdES-Signatur.
Erstellen eines neuen Prozesses
Nach dem Herstellen der Verbindung zum Dienst wird der Benutzer automatisch zum Reiter „Processes“ weitergeleitet. Um einen neuen Prozess zu erstellen, klicke auf das grüne Plus-Symbol.
Vergabe eines Prozessnamens
Im Feld „Process name“ gib XAdES ein, was in diesem Fall den Prozess zur Signierung von .XML-Dateien bezeichnet.
Auswahl der Kommunikationsmethode
Im Feld „API form“ wähle aus der Dropdown-Liste “REST“ aus. Das bedeutet, dass die Kommunikation mit dem Signaturdienst über eine REST-API erfolgt.
Auswahl des Signaturformats
Im Abschnitt „Signature format“ wähle aus dem Dropdown-Menü “XAdES_BES” aus – das ist das Signaturformat für .XML-Dateien.
Auswahl „Signature Detached“
Die Signatur wird nicht direkt in das Dokument eingebettet, sondern separat gespeichert.
Speichern des Prozesses
Nach Eingabe aller Daten wird der Prozess über das Diskettensymbol gespeichert.
Starten des Prozesses
Wechsle zum Reiter „Service status“ und starte den Dienst, um Dokumente signieren zu können.

Beispielkonfiguration für den XAdES-Prozess mit den oben genannten Daten:


Konfiguration des PAdES-Prozesses für überwachte Ordner (überwachtes Dateisystem)
Diese Dokumentation beschreibt die Konfiguration des digitalen Signaturprozesses mithilfe der SIGNIUS Seal Client-Anwendung. Nachfolgend findest du ein Beispiel für die Prozesskonfiguration der PAdES-Signatur für überwachte Ordner.
Erstellen eines neuen Prozesses
Ähnlich wie bei der XAdES-Konfiguration beginnen wir im Reiter „Processes“ und erstellen einen neuen Prozess durch Klicken auf das grüne Plus-Symbol.
Vergabe eines Prozessnamens
Im Feld „Process name“ tragen wir PAdES ein, was in diesem Fall den Prozess zur Signierung von .PDF-Dateien bezeichnet.
Auswahl der Kommunikationsmethode
Im Feld „API form“ wählen wir aus der Dropdown-Liste "FILESYSTEM" aus. Das bedeutet, dass die Kommunikation mit dem Signaturdienst über das lokale Dateisystem (überwachter Ordner) erfolgt.
Auswahl des Signaturformats
Im Abschnitt „Signature format“ wählen wir aus dem Dropdown-Menü "PAdES_BES" aus – das ist das Signaturformat für .PDF-Dateien.
Festlegen des Speicherorts für den Austauschordner
Wir erstellen ein Verzeichnis C:/tmp/PAdES auf dem Systemlaufwerk, das als gemeinsamer Ordner für den Signaturprozess dient. (Der Speicherort ist frei wählbar – dies ist nur ein Beispiel.)
Speichern des Prozesses
Der Prozess wird über das Diskettensymbol gespeichert.
Starten des Prozesses
Wechsle zum Reiter „Dienststatus“ und starte den Prozess.
Beispielkonfiguration für den PAdES-Prozess mit den oben genannten Daten:

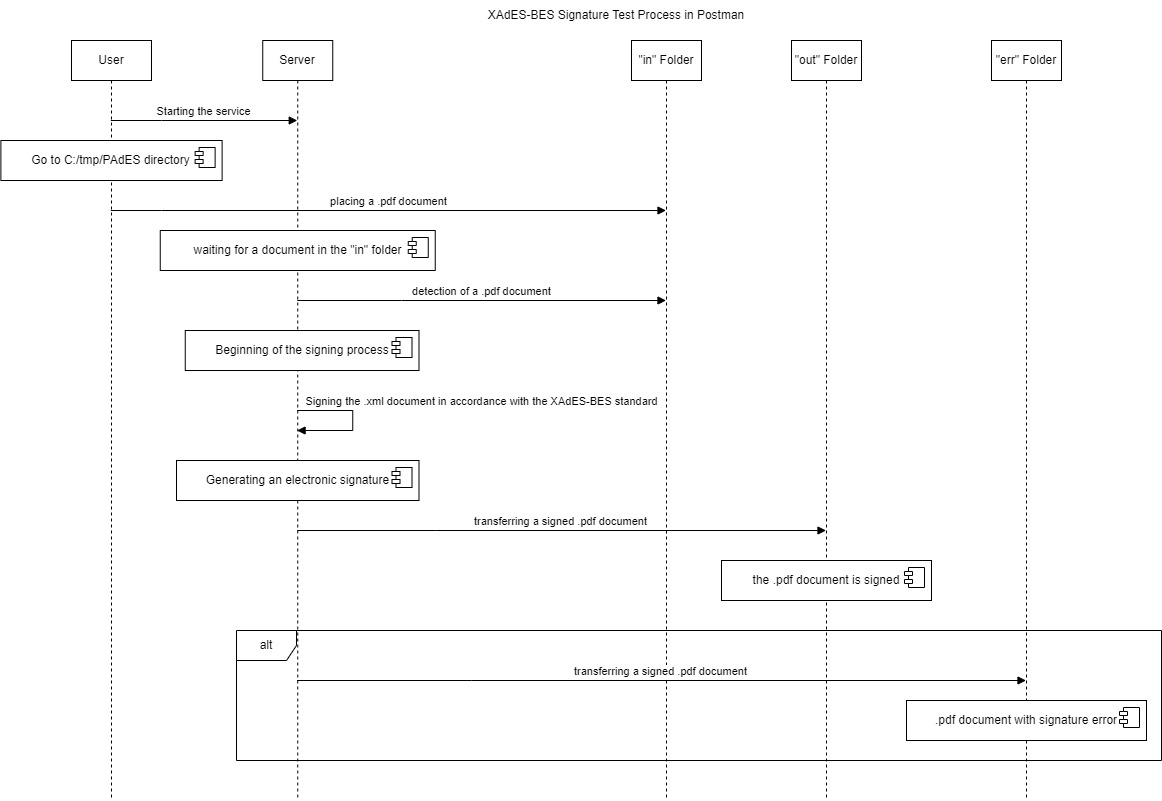
Testen des PAdES-Prozesses
Aufrufen des Verzeichnisses
Nach dem Start des Dienstes navigieren wir zum zuvor definierten Speicherort, z. B. C:\tmp\PAdES.
Vorbereitung des Dokuments
Wähle das zu signierende Dokument mit der Dateiendung .pdf aus.
Verwendung von Signaturordnern
Das .pdf-Dokument wird in den Ordner "in" gelegt. Nach kurzer Zeit verschwindet es aus dem Ordner in und erscheint signiert im Ordner "out". Im Falle eines Fehlers während des Signaturprozesses erscheint das Dokument im Ordner "err".

Last updated